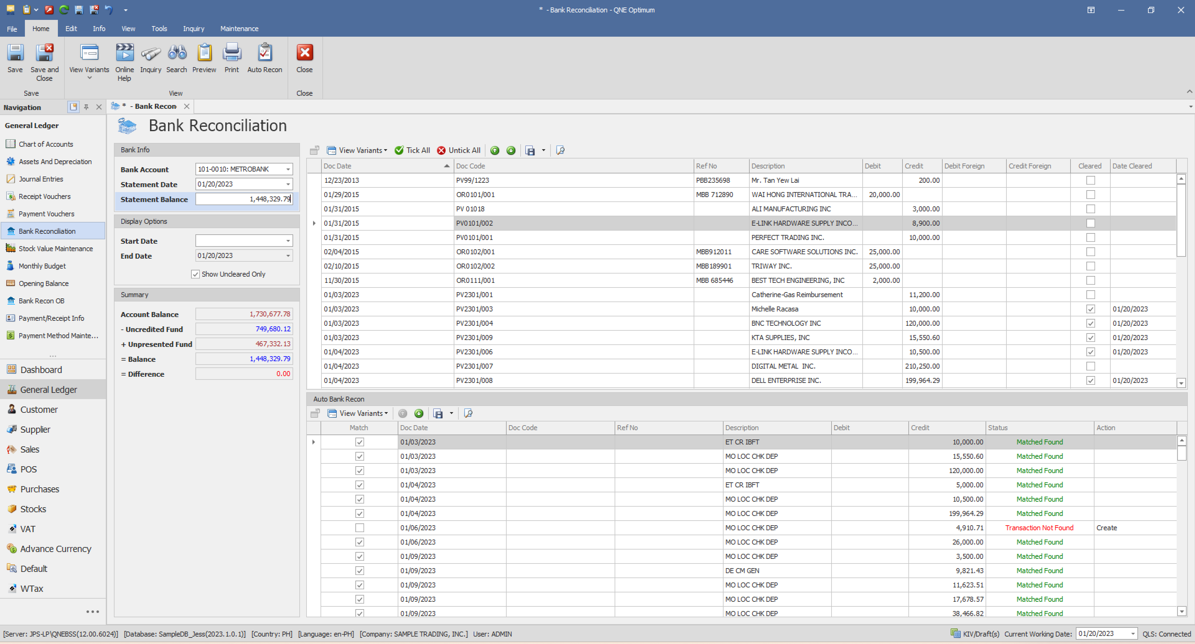
Auto Bank Reconciliation Feature
Revolutionizing Financial Management with QNE Optimum

Transform your reconciliation process with QNE Optimum
Experience the future of automated financial management today!
Unlock efficiency and accuracy with QNE Optimum's Auto Bank Reconciliation
Time-Saving Automation:
Say goodbye to tedious manual reconciliation! QNE Optimum’s Auto Bank Reconciliation feature swiftly matches your transactions, saving you valuable time for more strategic tasks.
User-Friendly Interface:
Easily download your bank statements and upload them onto QNE Optimum with a user-friendly interface that requires no advanced technical expertise.
Real-Time Accuracy:
Experience the power of real-time updates, ensuring your financial records are accurate and up-to-date. Make informed decisions with confidence based on the latest financial information.
Enhanced Security:
Trust in QNE Optimum to safeguard your financial data. Our platform prioritizes security to protect your sensitive information and financial assets.

Fraud Prevention:
Detect irregularities and discrepancies promptly with QNE Optimum’s advanced algorithms, offering an additional layer of protection against potential fraud.
Streamlined Productivity:
Boost productivity by letting QNE Optimum handle the reconciliation process. Free up valuable resources for more strategic and value-added activities that drive your business forward.
Comprehensive Audit Trail:
Ensure compliance and transparency with QNE Optimum’s comprehensive audit trail. Document every step of the reconciliation process for a clear and traceable financial record.
Cost-Effective Solution:
Invest in a cost-effective solution that not only saves you time but also reduces the risk of errors, ultimately contributing to long-term cost savings.

3 Quick & Easy Steps on how Auto Bank Reconciliation works
Transform your reconciliation process with QNE Optimum – where downloading, uploading, and reviewing become a breeze
1
Download:
Download your bank statement in CSV file format directly from your online banking platform. QNE Optimum is intelligently designed to read specific CSV files from major banks such as BDO, BPI, Metrobank, AUB, and Maybank. For other banks, our platform provides a flexible solution – import using our own CSV template for a seamless experience.
2
Upload in QNE Optimum:
With just a few clicks, effortlessly upload your downloaded CSV bank statement directly into QNE Optimum. Our user-friendly interface ensures a smooth process, allowing you to import your financial data with ease.
3
Auto-Match and Review:
Watch as QNE Optimum’s powerful Auto Bank Reconciliation feature takes charge. The system autonomously matches unreconciled transactions to those in your uploaded CSV bank statement, providing you with an instant overview. Review the matched transactions with confidence, and with a simple click, save the reconciled data.





